Mapping
Verzeichnis:
- Einführung
- Mappen mit RMXP
- Mappen mit Advance Map
- Begriffserklärungen
- Ressourcenbeschaffung
1. Einführung
Erst einmal ist zu klären, was Maps überhaupt sind. Maps sind die Karten in Spielen, auf denen sich der Spieler bewegen kann. Also in einem Pokémon Game die Städte, Routen, Häuser usw. Als Mappen bezeichnet man folglich das Erstellen solcher Karten. Eurer Fantasie sind keine Grenzen gesetzt und so könnt ihr die unterschiedlichsten Maps gestalten.
Was man dazu braucht:
- Ressourcen w.z.B. Tilesets oder ROMs
- Ein Programm speziell für das Mappen oder ein Grafikprogramm.
2. Mappen mit dem RMXP
Wo bekomme ich den RPG Maker her?
Der RMXP ist in englischsprachiger Version für Europa und die USA offiziell verfügbar. Es gibt eine 30-Tage-Testversion, die ihr unverbindlich testen könnt.Erklärung der wichtigen Werkzeuge

1. Lower Layer
Auf dieser Ebene werden alle "deckenden" Elemente platziert. Das heißt, nur das was keinen weißen Rand hat, wie zum Beispiel Bodenflächen (Gras, Pflasterstein usw.), Wasser und Baumteile.
2. Middle Layer
Auf dieser Ebene können nicht deckende Elemente platziert werden. Die weißen Ränder macht diese Ebene automatisch transparent. So können hier Baumspitzen, Häuser und Dächer platziert werden.
3. Upper Layer
Mit dieser Ebene kann man der Map ein 3D Feeling verleihen. Falls zum Beispiel ein Haus hinter einem Baum stehen soll, kann man das mit dieser Ebene einstellen.
4. Event Layer
In dieser Ebene kann man Charaktere und andere Sachen auf der Map platzieren. Klickt man also auf Symbol “4“, gelangt man auf die Ereignisebene und die Map wird gerastert. Für jedes Raster kann man ein Ereignis (auch genannt Event) festlegen. Dazu ist nur ein Doppelklick auf die gewünschte Position nötig. So gelangt man ins Event-Menü.
Hier kannst du mit einem Doppelklick auf das Grafik Feld einen Charakter wählen, der auf der gewünschten Position angezeigt werden soll.
5. Pen
Genau wie in „Paint“ ist der Stift dazu da nur ein einzelnes Element auf der Map zu platzieren. Es ist gut geeignet zur Platzierung von Schildern, Steinbrocken oder dergleichen.6. Rectangle
Füllt automatisch einen gewählten Bereich mit der aktuell angeklickten Resscource (siehe 14) in der Form eines Quadrates. Ideal für Wälder, Meere und auch Gebäude.7. Ellipse
Füllt automatisch einen gewählten Bereich mit der aktuell angeklickten Ressource (siehe 14) in Form eines Kreises. Ideal für Seen und Gebirge.8. Flood Fill
Füllt automatisch alle nicht besetzten Bereiche der aktuellen Ebene mit der angeklickten Ressource (siehe 14). Ideal für Bodenstrukturen.9. Selection Tool
Mit diesem Werkzeug kannst du einen ausgewählten Teil (aller Ebenen) mit der “Entf-Taste“ löschen oder auch einfach mit gedrückter Maus verschieben (Linksklick) oder kopieren (Rechtsklick).10, 11 & 12. Lupe
Die Lupe ist zur besseren Übersicht vorhanden. Es gibt sie in folgenen Auflösungen: 1/1, 1/2 und 1/4Das waren alle Werkzeuge, die einem bei richtiger Anwendung das Mappen erleichtern können.
Wie füge ich ein Tileset ein?
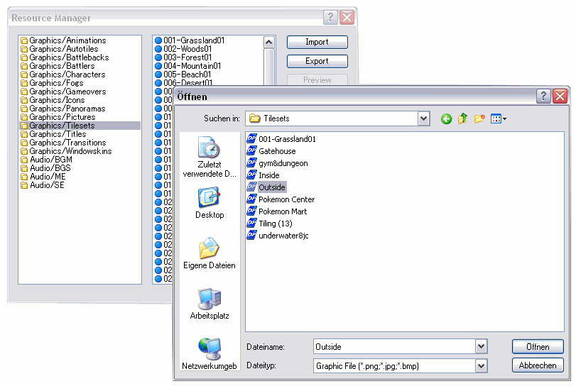
14. Ressourcenmanager
Der Ressourcenmanager erlaubt es dir deine eigenen Ressourcen zum Mappen zu verwenden, also nicht nur die Standart Tilesets. Um ein eigenes Tileset zu importieren wählt man den entsprechenden Ordner "Graphics/Tilesets", dann den Button "Import". Anschließend wählt man den Pfad aus, auf dem das Tileset zu finden ist.

Es öffnet sich ein Vorschau-Fenster mit dem entsprechenden Tileset: NUR hier könnt ihr die Transparenz und die Lichtdurchlässigkeit für euer Tileset einstellen. Farben die später nicht zu sehen sein sollen wählt ihr mit einem Linksklick aus, Farben die später lichtdurchlässig sein sollen mit einem Rechtsklick.

Wenn ihr nun auf OK klickt ist das Tileset importiert und ihr könnt es in der Database auswählen! Genauso wie Tilesets könnt ihr auch Autotilesets importieren.
Wie erstelle ich eine neue Map?
Wenn ihr den RPG Maker öffnet habt ihr unter dem Tileset nur eine Map angelegt:
Um eine neue Map anzulegen wählt den Ordner Project 1 an, so dass er grau unterlegt ist und macht dann einen Rechtsklick in das weiße Feld.

Nur noch ein Klick auf New Map und ihr könnt euch eine neue Map einrichten.

Name: Name der Map
Tileset: Das Tileset, mit dem ihr diese Map mappen wollt.
Width: Breite
Height: Höhe
Höhe und Breite sind in Mapping Wettbewerben meist auf 40x40 beschränkt.
Die restlichen Felder sind fürs Mappen irrelevant.
Wie verwende ich die verschiedenen Tilesets?
Um importierte Tilesets verwenden zu können müsst ihr sie in der Database einstellen. In die Database kommt ihr mit dem Symbol Nr. 13.
Wählt in der Database das Untermenü "Tileset" aus. Bei "Tileset File" könnt ihr dann aus einer Liste von importierten und standardisierten Tilesets auswählen. Bestätigt zuerst mit OK und dann im Hauptfenster mit "Apply" (Übernehmen) und dann nochmal mit OK.
Wie Mappe ich richtig?
Wie bringe ich etwas vom Tileset auf die Map?
Um die Grafiken vom Tileset auf die Map zu übertragen, wähle eine der Füllmethoden: Pen, Rectangle, Elipse oder Flood Fill. Wähle dann mit einem Linksklick auf das Tileset ein Objekt aus, welches du auf die Map bringen willst. Ein weißes Rechteck zeigt dir an welches Objekt momentan gewählt ist. Mit Linksklicken auf die Map können gewählte Objekte vom Tileset auf die Map übertragen werden.
Wie sehen meine Maps besser aus?
Damit eure Maps gut aussehen, solltet ihr immer folgende Punkte beachten: Symmetrie brechen, Randblock, Wege und Wasser, Blumen und Bäume, Schilder und Accessoires, Events. Das heißt, dass die Häuser einer Map nicht allzu symmetrisch sein sollten, immer ein Rand da sein muss, der die Map eingrenzt und man seine Map mit den passenden Dekorationen ausschmücken sollte.Wie bringe ich meine Map auf die Richtige Größe?
Da der RPG Maker recht große Tiles verwendet (nämlich doppelt so groß als normal), fallen 40x40 Maps bei Wettbewerben überdurchschnittlich Groß aus. Man sollte seine Maps schon anpassen, damit die User diese bewerten können. Wält deshalb die mittlere Lupe, um die Map in ihrer Größe auf die Hälfte zu reduzieren. Eine Andere Möglichkeit wäre, die Map mit einem Grafikprogramm zu transformieren. Das wäre aber mit einem Qualitätsverlust verbunden.Wie veröffentliche ich eine Map?
Wenn du eine Map veröffentlichen willst, sollten natürlich alle Ebenen voll zur Geltung kommen. Das geht zwar auf der Ereignisebene, allerdings haben wir dort die Map gerastert und das ist nicht sehr schön anzusehen! Deshalb geht oben in der Standart-Menüleiste auf "Ansicht" und nehmt den Haken von "Andere Ebenen abschwächen" weg. Jetzt sind alle Ebenen voll sichtbar und ihr könnt einen Screen von eurer Map machen.
Was tun bei Fehlermeldungen?
Zwei Fehlermeldungen bereiten häufig Probleme:- "Projekt konnte nicht gelesen werden, wegen Inkompatibilität zwischen den Versionen"
Wenn bei dir diese Fehlermeldung erscheint, dann öffne die Game Datei mit Rechtsklick im Editor. Dort steht dann RPGXP 1.02 ändere die 1.02 dann ab in 1.01 oder gegebenenfalls in 1.00 dann speichere die Datei. Der RPG Maker kann die Datei jetzt öffnen.

- "Failed to obtain a trial serial number from the nTitles server."
Wenn diese Meldung erscheint müsst ihr eine Internetverbindung herstellen, damit sich der Maker eine einmalige Seriennummer aus dem Internet von einer speziellen Seite suchen kann.

3. Mappen mit Advance Map
Was wird benötigt?
- Advance Map: Dieses Programm kannst du dir von der offiziellen Homepage von "Lu-Ho" herunterladen.
- Eine ROM: Links können wir aus rechtlichen Gründen nicht anbieten, jedoch sollte Google dir weiterhelfen.
Welche Rom?
Jede Pokémon Generation hat verschiedene Tilesets. Mit Advance Map hast du Anfangs nur 3 verschiedene Tilesets zur Auswahl:- Pokémon Feuerrot & Blattgrün
- Pokémon Rubin & Saphir
- Pokémon Smaragd
Grundkenntnisse - Advance Map

Advance Map ist ein Programm, um die einzelnen Karten eines Pokémon Spiels zu verändern. Advance Map kann jedoch noch mehr, wie einzelne Events ändern, oder die Weltkarte verändern.
Grundkenntnisse - Mappen
Eine genaue Anleitung, wie du mappen solltest, findest du am Anfang dieses Tutorials. Solltest du trotzdem immer noch nicht wissen wie es geht, dann lies es dir bitte nocheinmal durch.Schritt 1: Auswahl einer ROM & Der Map
Zu Beginn des Kurses benötigst du eine ROM, denn ohne ROM kannst du keine Map erstellen. Sobald du eine ROM (Format: .gba) auf deinem Computer hast, kann es losgehen. Klicke auf den Button "ROM Laden" und wähle im "Durchsuchen-Fenster" deine ROM aus (Wichtig: .gba Format!). Am unteren Ende des Hauptfensters solltest du nun in die Daten deiner ROM einsehen können.
Schritt 2: Erstellen einer neuen Map
Jetzt beginnt das Mappen! Klicke auf "Neue Map", um eine neue Map zu erstellen (im Hauptfenster-Screen zu Beginn des Artikels mit 3 gekennzeichnet). Nun sollte sich folgendes Fenster öffnen:
1) Gib hier den neuen Namen deiner Map ein.
2) Gib hier ein, wie breit deine Map werden soll.
3) Gib hier ein, wie hoch deine Map werden soll.
4) Wähle ein Tileset aus (Zu Beginn wird Tileset 0 hier das beste sein).
5) Wähle ein Tileset aus (Zu Beginn wird Tileset 1 hier das beste sein).
Nachdem du alle Felder ausgefüllt hast, kannst du auf Erstellen klicken.
Schritt 3: Verwendung der Tiles
Nachdem du im letzen Schritt eine neue Map erstellt hast, sollte sich das ganze Feld mit Gras gefüllt haben. Nun wenden wir uns dem rechten Teil des Fensters zu, den Tiles.
Das momentan ausgewähle Tile ist immer mit einem roten Kasten
umrahmt.Versuchen wir nun einmal das blaue Haus auf unsere Graslandschaft zu übertragen:
- Klicke mit der Maus auf das linke, obere Eck des Hauses.
- Klicke nun auf ein beliebigen Grasfleck auf deiner Map.
- Hier sollte nun das obere, Rechte Eck des Hauses sein.
- Fahre mit den restlichen Tiles fort, bis das Haus fertig ist.

4. Begriffserklärung
Ressourcen - Sachen die man zum mappen benötigt (Tilesets, Charsets, Autotiles)ROM - Eine ROM ist eine Kopie eines Spieles
Tileset - Eine (geordnete) Datei die Grafiken eines Spieles enthält
Charset - Eine Datei die die alle Perspektiven eines Charakters enthält
Autotile - Eine Grafik die einem das mappen erleichtert, indem sie sich automatisch erstellt.
Database - Datenbank. Hier können wichtige Einstellungen vorgenommen werden
Ressourcenmanager - Managt den In- und Export von Grafiken und Musik Dateien
5. Ressourcenbeschaffung
Tilesets für den RPG Maker- Shiny Gold
- FR/BG Innen (nicht mehr verfügbar)
- FR/BG Außen
Vielen Dank an Steevie und kamikatze für ihre Grafiken.